스마트폰PC 인증서 복사

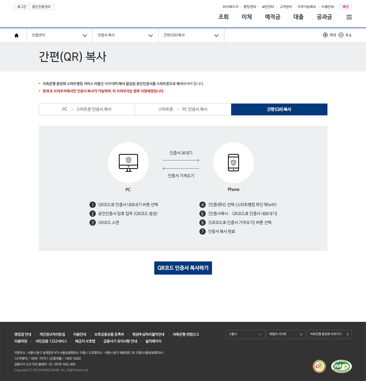
  • 저축은행 중앙회 스마트뱅킹 서비스 이용을 위하여 PC에서 발급된 인증서를 스마트폰으로 복사하셔야 합니다.
  • 현재 IE 브라우저에서만 인증서 복사가 가능하며, 타 브라우저는 향후 지원예정입니다.
  • PC 에서 스마트폰 인증서 복사
  • 스마트폰 에서 PC 인증서 복사
  • 간편(QR)복사

PC에서 스마트폰 인증서 복사

PC에서 인증서 보내기, 스마트폰 인증서 가져오기
1 STEP 스마트폰 화면
  • PC->스마트폰 인증서 복사 진입 인증번호 생성 선택 PC에 인증번호 12자리 입력 후 인증서 가져오기 선택
  • PC->스마트폰 인증서 복사 진입 메뉴선택 화면
  • 스인증번호 생성 선택 PC -> 스마트폰인증서 복사 화면
  • PC에 인증번호 12자리 입력 후 인증서 가져오기 선택 인증번호 12자리 생성
2 STEP PC 화면
  • ‘PC→스마트폰 인증서 복사 시작하기’ 버튼 클릭 스마트폰에 복사 할 인증서 선택 후 비밀번호 입력 스마트폰에 생선된 인증번호 12자리 입력 후 복사 진행
  • ‘PC→스마트폰 인증서 복사 시작하기’ 버튼 클릭
  • P스마트폰에 복사 할 인증서 선택 후 비밀번호 입력
  • 스마트폰에 생선된 인증번호 12자리 입력 후 복사 진행

스마트폰에서 PC 인증서 복사

스마트폰 인증서 내보내기, PC 인증서 가져오기
1 STEP 스마트폰 화면
  • 스마트폰->PC 인증서 복사 진입 인증서 선택 내보낼 인증서 선택 후 비밀번호 입력 PC화면에 표기된 12자리 인증번호 입력 후 인증서 내보내기 선택
  • 스마트폰->PC 인증서 복사 진입 메뉴선택 화면
  • 내보낼 인증서 선택 후 비밀번호 입력 스마트폰 ->PC인증서 복사 화면
  • PC화면에 표기된 12자리 인증번호 입력 후 인증서 내보내기 선택 인증번호 12자리 입력
2 STEP PC 화면
  • 스마트폰 -> PC 인증서 복사 시작하기 버튼 클릭 스마트폰에 입력 할 인증번호 노출
  • 스마트폰 -> PC 인증서 복사 시작하기 버튼 클릭
  • 스마트폰에 입력 할 인증번호 노출

간편(QR)복사

PC에서 모바일로 인증서를 보낼때의 수행절차. PC(1.QR코드로 인증서 내보내기 버튼 선택, 2.인증서 암호 입력(QR코드 생성), 3.QR코드 스캔), 모바일(4.[인증센터] 선택 (스마트뱅킹 하단 메뉴바), 5.[인증서 복사]에서 [QR코드로 인증서 내보내기] 버튼 선택, 6.[QR코드로 인즈어 가져오기] 버튼 선택, 7.인증서 복사 완료)
1 STEP PC 화면
  • QR코드 인증서 복사하기 버튼 클릭 인증서 선택 후 비밀번호 입력 후 QR코드 생성 선택 생선된 QR코드를 스마트폰으로 스캔
  • QR코드 인증서 복사하기 버튼 클릭
  • 생선된 QR코드를 스마트폰으로 스캔
2 STEP 스마트폰 화면
  • 간편(QR) 복사 진입 QR코드 인증서 복사하기 버튼 선택 PC에 생성된 QR코드 스캔
  • 간편(QR) 복사 진입
    메뉴화면 선택
  • QR코드 인증서 복사하기 버튼 선택
    간편(QR)복사 화면
  • PC에 생성된 QR코드 스캔
    QR코드 스캔 화면